2020/03/22 - [안드로이드/개발자 일상] - 안드로이드 Retrofit2+RecyclerView 1-1(영화진흥위원회 오픈 API 이용)
이전 위 링크 RecyclerView 예제에서 리스트 이동하는 기능을 추가하여 작성하였습니다.
(변경 사항은 버튼을 누르지 않고 바로 데이터를 load 했습니다.)
(이전 예제 참고 부탁드립니다.)
<실행 화면> - 삼선 이미지를 드래그 하면 목록이 이동되고, 다른 것을 누르면 반응이 없습니다.
리스트 이동 추가 코드
ItemTouchHelperCallback Class를 생성하고
Adapter에 implements 하여 메소드 @Override onItemMove()
MainActivity에 적용만 하면 됩니다.
(간단)

activity_main.xml
( 이전 예제와 달리 버튼을 눌러서 영화 목록을 가져 올 것이 아니기 때문에 RecyclerView 만 배치시킵니다.)
|
1
2
3
4
5
6
7
8
9
10
11
12
13
14
15
16
17
18
19
20
|
<?xml version="1.0" encoding="utf-8"?>
<androidx.constraintlayout.widget.ConstraintLayout xmlns:android="http://schemas.android.com/apk/res/android"
xmlns:app="http://schemas.android.com/apk/res-auto"
xmlns:tools="http://schemas.android.com/tools"
android:layout_width="match_parent"
android:layout_height="match_parent"
tools:context=".MainActivity">
android:id="@+id/rv_recyclerview"
android:layout_width="match_parent"
android:layout_height="0dp"
app:layoutManager="androidx.recyclerview.widget.LinearLayoutManager"
android:orientation="vertical"
app:layout_constraintLeft_toLeftOf="parent"
app:layout_constraintRight_toRightOf="parent"
app:layout_constraintTop_toTopOf="parent"
app:layout_constraintBottom_toBottomOf="parent"/>
|

우선 삼선 이미지를 추가합니다.


리스트가 보여줄 아이템의 레이아웃을 만듭니다.
recyclerview_item.xml (이전 예제 추가 사항 : 45번 줄 Imageview 추가 및 삼선 이미치 적용)
|
1
2
3
4
5
6
7
8
9
10
11
12
13
14
15
16
17
18
19
20
21
22
23
24
25
26
27
28
29
30
31
32
33
34
35
36
37
38
39
40
41
42
43
44
45
46
47
48
49
50
51
52
53
54
55
56
|
<?xml version="1.0" encoding="utf-8"?>
<androidx.constraintlayout.widget.ConstraintLayout xmlns:android="http://schemas.android.com/apk/res/android"
android:layout_width="match_parent"
android:layout_height="100dp"
xmlns:app="http://schemas.android.com/apk/res-auto"
<TextView
android:id="@+id/tv_rank"
android:layout_width="30dp"
android:layout_height="30dp"
android:background="@color/colorAccent"
android:textSize="24sp"
android:textColor="#FFFFFF"
android:gravity="center"
app:layout_constraintBottom_toBottomOf="parent"
app:layout_constraintEnd_toEndOf="parent"
app:layout_constraintHorizontal_bias="0.12"
app:layout_constraintStart_toStartOf="parent"
app:layout_constraintTop_toTopOf="parent"
app:layout_constraintVertical_bias="0.506"/>
<TextView
android:id="@+id/tv_movieNm"
android:layout_width="wrap_content"
android:layout_height="wrap_content"
android:textSize="20sp"
app:layout_constraintBottom_toBottomOf="parent"
app:layout_constraintEnd_toEndOf="parent"
app:layout_constraintHorizontal_bias="0.352"
app:layout_constraintStart_toEndOf="@+id/tv_rank"
app:layout_constraintTop_toTopOf="parent"
app:layout_constraintVertical_bias="0.506"
tools:text="movieName" />
<TextView
android:id="@+id/tv_openDt"
android:layout_width="wrap_content"
android:layout_height="wrap_content"
android:layout_marginRight="16dp"
android:textSize="14sp"
app:layout_constraintBottom_toBottomOf="parent"
app:layout_constraintEnd_toEndOf="parent"
tools:text="2020-01-01" />
<ImageView
android:id="@+id/iv_drag"
android:layout_width="40dp"
android:layout_height="40dp"
android:layout_marginEnd="16dp"
android:src="@drawable/ic_dehaze_black_24dp"
android:clickable="true"
app:layout_constraintBottom_toBottomOf="parent"
app:layout_constraintEnd_toEndOf="parent"
app:layout_constraintTop_toTopOf="parent" />
|

<기능 추가 전 모습 - 리스트만 존재>

이제 리스트를 이동할 수 있도록 해봅니다.
추가
ItemTouchHelperCallback Class를 생성하고
Adapter에 implements 하여 메소드 @Override onItemMove()
MainActivity에 적용만 하면 됩니다.
(간단)
이동되는 주 기능인 ItemToucHelper.Callback을 상속받는 클래스를 생성합니다.


ItemTouchHelperCallback.java
|
1
2
3
4
5
6
7
8
9
10
11
12
13
14
15
16
17
18
19
20
21
22
23
24
25
26
27
28
29
30
31
32
33
34
35
36
37
38
39
40
41
42
43
44
45
46
47
48
49
50
51
|
package kr.co.ex.myapplication;
import android.view.MotionEvent;
import android.view.View;
import androidx.annotation.NonNull;
public class ItemTouchHelperCallback extends ItemTouchHelper.Callback {
static int dragFlag=0;
public interface OnItemMoveListener{
void onItemMove(int fromPosition, int toPosition);
}
private final OnItemMoveListener onItemMoveListener;
public ItemTouchHelperCallback(OnItemMoveListener onItemMoveListener) {
this.onItemMoveListener = onItemMoveListener;
}
@Override
public int getMovementFlags(@NonNull RecyclerView recyclerView, @NonNull RecyclerView.ViewHolder viewHolder) {
// 삼선 이미지 클릭 시에만 이동 가능
viewHolder.itemView.findViewById(R.id.iv_drag).setOnTouchListener(new View.OnTouchListener() {
@Override
public boolean onTouch(View v, MotionEvent event) {
if( event.getAction()== MotionEvent.ACTION_DOWN || event.getAction()== MotionEvent.ACTION_MOVE){
}else dragFlag=0;
return false;
}
});
return makeMovementFlags(dragFlag,0);
}
@Override
public boolean onMove(@NonNull RecyclerView recyclerView, @NonNull RecyclerView.ViewHolder viewHolder, @NonNull RecyclerView.ViewHolder target) {
onItemMoveListener.onItemMove(viewHolder.getAdapterPosition(), target.getAdapterPosition());
return false;
}
@Override
public void onSwiped(@NonNull RecyclerView.ViewHolder viewHolder, int direction) {
}
}// ItemTouchHelperCallback class..
|
이제 Adapter에 구현을 합니다.
( 이전 예제와 다른 점을 표기했습니다. )

MyAdapter.java
|
1
2
3
4
5
6
7
8
9
10
11
12
13
14
15
16
17
18
19
20
21
22
23
24
25
26
27
28
29
30
31
32
33
34
35
36
37
38
39
40
41
42
43
44
45
46
47
48
49
50
51
52
53
54
55
56
57
58
59
60
61
62
63
64
65
66
67
68
|
package kr.co.ex.myapplication;
import android.view.LayoutInflater;
import android.view.View;
import android.view.ViewGroup;
import android.widget.ImageView;
import android.widget.TextView;
import androidx.annotation.NonNull;
import java.util.ArrayList;
import java.util.Collections;
import java.util.Map;
public class MyAdapter extends RecyclerView.Adapter<MyAdapter.MyViewHolder> implements ItemTouchHelperCallback.OnItemMoveListener{
private ArrayList<Map<String, Object>> items= new ArrayList<Map<String, Object>>();
public MyAdapter(ArrayList<Map<String, Object>> resultList){
this.items=resultList;
}
@NonNull
@Override
public MyAdapter.MyViewHolder onCreateViewHolder(@NonNull ViewGroup parent, int viewType) {
View itemView = LayoutInflater.from(parent.getContext()).inflate(R.layout.recyclerview_item , parent, false);
return new MyViewHolder(itemView);
}
@Override
public void onBindViewHolder(@NonNull MyViewHolder holder, int position) {
holder.setItem(item);
}
@Override
public int getItemCount() {
return items.size();
}
@Override
public void onItemMove(int fromPosition, int toPosition) {
notifyItemMoved(fromPosition, toPosition);
}
public static class MyViewHolder extends RecyclerView.ViewHolder {
public TextView tvRank, tvMovieNm, tvOpenDt;
public ImageView ivDrag;
public MyViewHolder(View itemView) {
super(itemView);
tvRank=itemView.findViewById(R.id.tv_rank);
tvMovieNm=itemView.findViewById(R.id.tv_movieNm);
tvOpenDt=itemView.findViewById(R.id.tv_openDt);
ivDrag=itemView.findViewById(R.id.iv_drag);
}
public void setItem(Map<String, Object> item){
//"rank", "movieNm", "openDt"은 Json파일에 저장되어 있던 key값
}
}
}
|
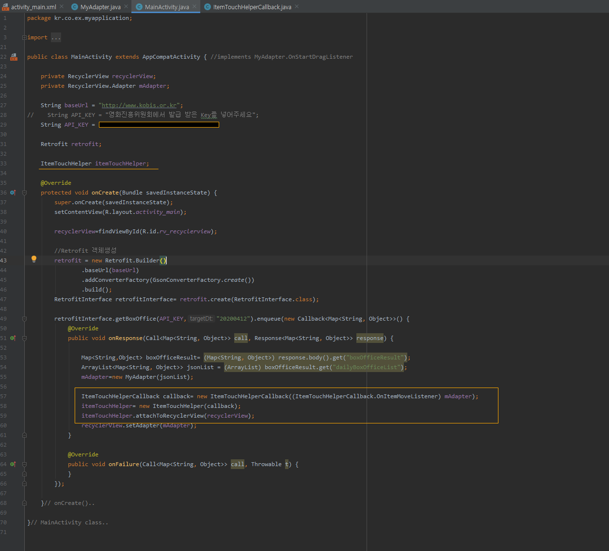
이제 MainActivity에 적용을 합니다.
( 이전 예제와 다른 점을 표기했습니다. )

MainActivity.java
|
1
2
3
4
5
6
7
8
9
10
11
12
13
14
15
16
17
18
19
20
21
22
23
24
25
26
27
28
29
30
31
32
33
34
35
36
37
38
39
40
41
42
43
44
45
46
47
48
49
50
51
52
53
54
55
56
57
58
59
60
61
62
63
64
65
66
67
|
package kr.co.ex.myapplication;
import android.os.Bundle;
import java.util.ArrayList;
import java.util.Map;
import retrofit2.Call;
import retrofit2.Callback;
import retrofit2.Response;
import retrofit2.Retrofit;
public class MainActivity extends AppCompatActivity { //implements MyAdapter.OnStartDragListener
private RecyclerView recyclerView;
private RecyclerView.Adapter mAdapter;
String API_KEY = "영화진흥위원회에서 발급 받은 Key를 넣어주세요";
Retrofit retrofit;
ItemTouchHelper itemTouchHelper;
@Override
protected void onCreate(Bundle savedInstanceState) {
super.onCreate(savedInstanceState);
setContentView(R.layout.activity_main);
recyclerView=findViewById(R.id.rv_recyclerview);
//Retrofit 객체생성
retrofit = new Retrofit.Builder()
.baseUrl(baseUrl)
.addConverterFactory(GsonConverterFactory.create())
.build();
retrofitInterface.getBoxOffice(API_KEY,"20200412").enqueue(new Callback<Map<String, Object>>() {
@Override
public void onResponse(Call<Map<String, Object>> call, Response<Map<String, Object>> response) {
mAdapter=new MyAdapter(jsonList);
ItemTouchHelperCallback callback= new ItemTouchHelperCallback((ItemTouchHelperCallback.OnItemMoveListener) mAdapter);
itemTouchHelper= new ItemTouchHelper(callback);
itemTouchHelper.attachToRecyclerView(recyclerView);
recyclerView.setAdapter(mAdapter);
}
@Override
public void onFailure(Call<Map<String, Object>> call, Throwable t) {
}
});
}// onCreate()..
}// MainActivity class..
|
<실행 화면> - 삼선 이미지를 드래그 하면 목록이 이동되고, 다른 것을 누르면 반응이 없습니다.

'안드로이드 > 개발자 일상' 카테고리의 다른 글
| 안드로이드 Blutooth 권한 활성화 요청 ( BlutoothAdapter ) (6) | 2020.04.20 |
|---|---|
| 안드로이드 AltBeacon ( 비콘 연결 ) (16) | 2020.04.19 |
| 안드로이드 ActivityManager (제일 위에 있는 Activity 알아보기) (5) | 2020.04.10 |
| 안드로이드 앱 강제 종료 시점 알기 (생명 주기 onDestroy 호출 안됨) (10) | 2020.04.09 |
| 안드로이드 생명주기 (LifeCycle) (4) | 2020.04.08 |
댓글